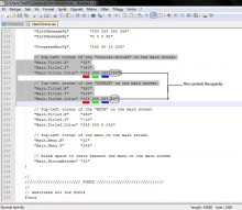
How To Make Animated Sprites For Counterstrike Source
GameBanana shows no ads to members. Sign upward at present!
Ads keep u.s. online. Without them, nosotros wouldn't be. Nosotros don't have paywalls or sell mods - nosotros never will. But every month we accept big bills and running ads is our only way to cover them.
Delight consider unblocking u.s.a..Thank you from GameBanana <iii
Sprites & GUIs - Tutorials for Counter-Strike: Source.
one-20 of 54 1 Pages Go to page:
Submitter
Joined
12,067 points Ranked 691st
36 medals half-dozen legendary viii rare
Submitter
Joined
1,687 points Ranked 24,028th
12 medals 2 rare
Submitter
Joined
five,676 points Ranked 1,781st
32 medals vi rare
Submitter
Joined
298,657 points Ranked 9th
59 medals 11 legendary xv rare
Submitter
Joined
298,657 points Ranked 9th
59 medals 11 legendary 15 rare
Submitter
Joined
298,657 points Ranked ninth
59 medals 11 legendary 15 rare
Submitter
Joined
298,657 points Ranked ninth
59 medals 11 legendary 15 rare
Submitter
|Bacardi| Joined
1,294 points Ranked 26,098th
Submitter
sjere864 Joined
4,188 points Ranked 2,542nd
Submitter
Joined
298,657 points Ranked 9th
59 medals eleven legendary 15 rare
Submitter
Joined
1,204 points Ranked 26,840th
11 medals
Submitter
iskander71 Joined
5 points
7 medals i rare
Submitter
majorawesome Joined
72 points
5 medals
Submitter
PaiN_Agent Joined
six,477 points Ranked 1,530th
eleven medals 1 legendary 1 rare
Submitter
Boleslav69 Joined
three,000 points Ranked 10,481st
Submitter
Joined
3,848 points Ranked 3,093rd
Submitter
Klickz72 Joined
39 points
Submitter
LakeDown Joined
336 points Ranked 63,874th
Submitter
awesomehouse019 Joined
134 points Ranked 93,081st
Submitter
MUNCHO Joined
510 points Ranked 54,912th
-
Most Liked -
Nearly Viewed -
Studio Releases
Advanced Filters
Doing mod commissions?
Build commission forms and customize your profile on Checkpoint, the modern commissioning platform.
Source: https://gamebanana.com/tuts/cats/8
Posted by: shieldsyourst39.blogspot.com

0 Response to "How To Make Animated Sprites For Counterstrike Source"
Post a Comment